Sistem komunikasi radio dinas tetap yang memiliki kecepatan transmisi data sekurang-kurangnya 256 kbps.
ISR Dinas Tetap BWA diberikan hanya kepada penyelenggara jaringan tetap lokal berbasis paket switched.
Kewajiban pemegang ISR:
Frekuensi Kerja Dinas Tetap BWA:
10 154 – 10 294 MHz berpasangan dengan 10 504 – 10 644 MHz
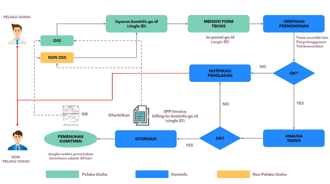
1. Permohonan Akun Baru
Pemohon Izin Stasiun Radio, wajib memilliki akun elicensing pada Layanan Perizinan Spektrum Frekuensi Radio Direktorat Jenderal yang diajukan secara daring melalui isr.postel.go.id.
Persyaratan dokumen permohonan akun elicensing, sebagai berikut:
2. Modifikasi / perubahan data akun
Perubahan data akun elicensing dapat dilakukan secara daring melalui laman isr.postel.go.id oleh maisng-maisng klien dengan melampirkan dokumen persyaratan terkini seperti pengajuan akun baru pada point 1.
3. Registrasi ulang
Sehubungan adanya migrasi sistem perizinan yang sebelumnya diakses melalui spectraweb.postel.go.id yang kini diakses melalui isr.postel.go.id, maka bagi pemegang izin yang telah memiliki akun pada Spectraweb, harap melakukan registrasi ulang dengan mengikuti petunjuk pada landing page sebagai berikut:
https://spectraweb.ditfrek.postel.go.id/session/landingpage

Modifikasi atau perubahan data administrasi :
Perubahan data administrasi ISR wajib dilaporkan paling lambat 7 Hari kerja sejak perubahan data administrasi resmi dilakukan, dengan mengisi formulir perubahan data administrasi ISR.Dalam hal akibat kesengajaan atau kelalaian pemegang ISR yang tidak melaporkan perubahan data administrasi ISR, menyebabkan tidak sampainya surat pemberitahuan yang menimbulkan akibat hukum terhadap ISR, pemegang ISR tidak dapat menjadikan alasan tidak menerima pemberitahuan sebagai dasar untuk menghindari kewajiban atau keputusan yang ditetapkan dalam surat pemberitahuan.
Modifikasi atau perubahan data parameter teknis :
Permohonan perubahan data parameter teknis ISR dapat diajukan setiap waktu, dalam hal:
Perubahan data parameter teknis ISR yang menyebabkan perubahan besaran BHP ISR menjadi lebih besar dari yang telah dibayarkan pada tahun berjalan diajukan paling lambat 91 hari kalender sebelum jatuh tempo pembayaran BHP ISR tahunan tahun berikutnya.Dalam hal permohonan perubahan data parameter teknis ISR diajukan kurang dari batas waktu tersebut, permohonan perubahan data parameter teknis ISR tidak dapat diterima. Persetujuan atau penolakan atas permohonan perubahan data parameter teknis ISR diterbitkan 1 hari kerja sejak permohonan diterima secara lengkap. Perubahan data parameter teknis dapat menyebabkan perubahan besaran BHP ISR.Dalam hal besaran BHP ISR lebih kecil dari besaran BHP ISR yang telah dibayarkan pada tahun berjalan, selisih besaran BHP ISR yang telah dibayarkan pada tahun berjalan tidak dapat dikembalikan.Dalam hal besaran BHP ISR lebih besar dari besaran BHP ISR yang telah dibayarkan pada tahun berjalan, akan dilakukan penyesuaian besaran BHP ISR, sebesar selisih terhadap besaran BHP ISR yang telah dibayarkan pada tahun Selisih besaran BHP ISR tersebut dihitung menggunakan formula sebagai berikut:
Sudah tidak diperlukan karena pengajuan secara manual.
Pengakhiran masa laku ISR dilakukan atas dasar permohonan penghentian ISR oleh pemegang ISR atau pencabutan ISR

HDLP: Harga Dasar Lebar Pita
Ib: Indeks biaya penggunaan lebar pita b : Bandwidth / lebar pita
HDDP: Harga Dasar Daya Pancar
Ip: Indeks biaya daya pancar frekuensi radio
p: Power / daya pancar
Note:
Peraturan terkait penarifan BHP Frekuensi Radio:
Atas terbitnya PP 43 Tahun 2023 tentang Jenis dan Tarif atas Jenis Penerimaan Negara Bukan Pajak yang Berlaku pada Kementerian Komunikasi dan Informatika, terdapat perubahan zona layanan atas 13 kota sebagai berikut:

One Day Service (1 hari kerja)